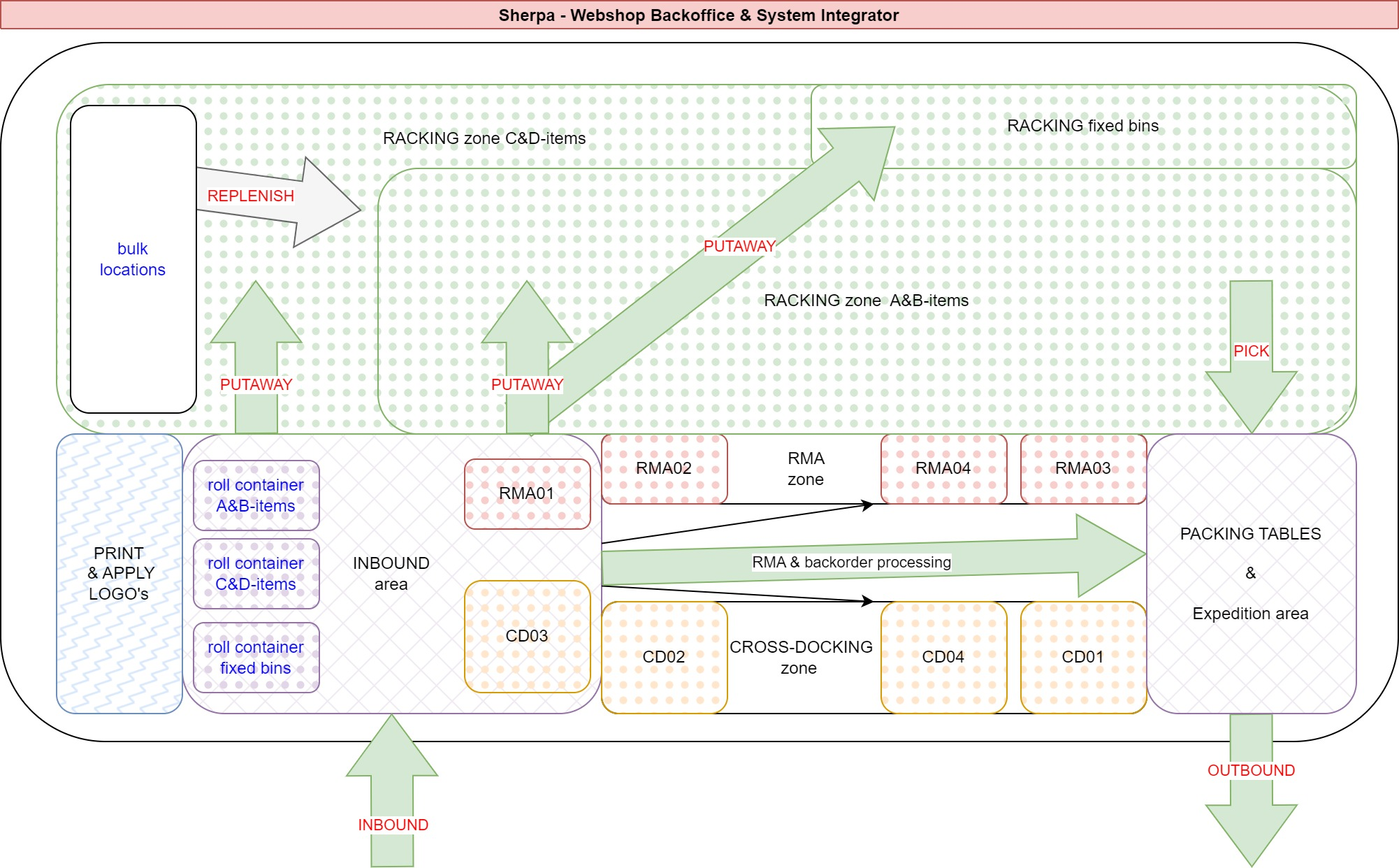
Nadat een inkooporder is ontvangen, worden de items naar het magazijn gebracht. Door het custom field PurchaseReceiptPutawayStrategy op het item te vullen kun je dit proces sturen. Hier worden twee methoden behandeld:
- Fixed bins: items die op een vaste locatie liggen.
- ABC-analyse: items die vaker worden gepicked dichtbij leggen en de rest verder weg.
Van het custom field PurchaseReceiptPutawayStrategy worden alleen de eerste twee karakters getoond.
Putaway voor fixed bins (vaste locaties)
Deze strategie werkt voor items die één vaste picklocatie hebben en geen bulk-locaties. Nieuwe ontvangsten van inkooporders worden toegevoegd aan de aanwezige voorraad op de picklocatie. Voorbeelden van dit soort items zijn bouten en moeren. Items die niet aan verandering onderhevig zijn.
Werkwijze:
- Vul het custom field PurchaseReceiptPutawayStrategy op het item met de waarde "FX".
- Als je bij de ontvangst van een inkooporder het item scant, dan wordt deze code weergegeven op het scherm.
- Boek en plaats het item op de rolcontainer met locatie "fixed-bins".
Zodra de container vol is, neem je deze mee naar de gang met de vaste picklocaties en maakt een transfer van de rolcontainer naar de locatie.
Putaway met ABC-analyse
Deze strategie werkt het beste voor items die naar een lege picklocatie gaan of naar een bulk-locaties in de nabijheid van de picklocaties. Deze strategie wordt vaak gecombineerd met maximaal 1 item per locatie en het wegleggen naar een lege locatie. Als de locatie in het systeem nog niet leeg is, dan zal de transfer hiervan een melding geven. Zo spoor je meteen voorraadverschillen op.
Verdeel het magazijn in twee zones: A&B en C&D, waarbij A&B dicht bij ontvangst en verzending ligt, terwijl C&D wat verder weg ligt. Maak een analyse van het aantal pick-opdrachtenvan alle items en verdeel naar eigen inzicht in een ABC-categorie: 20%-30%-50% van items geeft 80%-15%-5% van de pick-opdrachten. Alternatief is de ABCD-indeling: 10%-20%-30%-40% van de items op volgorde van aantal pick-opdrachten. De percentages zijn arbitrair en moeten worden getoetst met de hoeveelheid congestie die op de A-locaties ontstaat.
Werkwijze:
- Vul het custom field PurchaseReceiptPutawayStrategy op het item met de waarde "A", "B", "C", "D".
- Als je bij de ontvangst van een inkooporder het item scant, dan wordt deze code weergegeven op het scherm.
- Boek en plaats het item op de rolcontainer met locatie "A&B" of "C&D".
Zodra de container vol is, neem je deze mee naar de betreffende zone en maakt een transfer van de rolcontainer naar de (lege) locatie.
